logo

Submission Guide for Additional Proof Documents with Orders

Upload materials through the platform

Case1:Requires supplementary identification materials

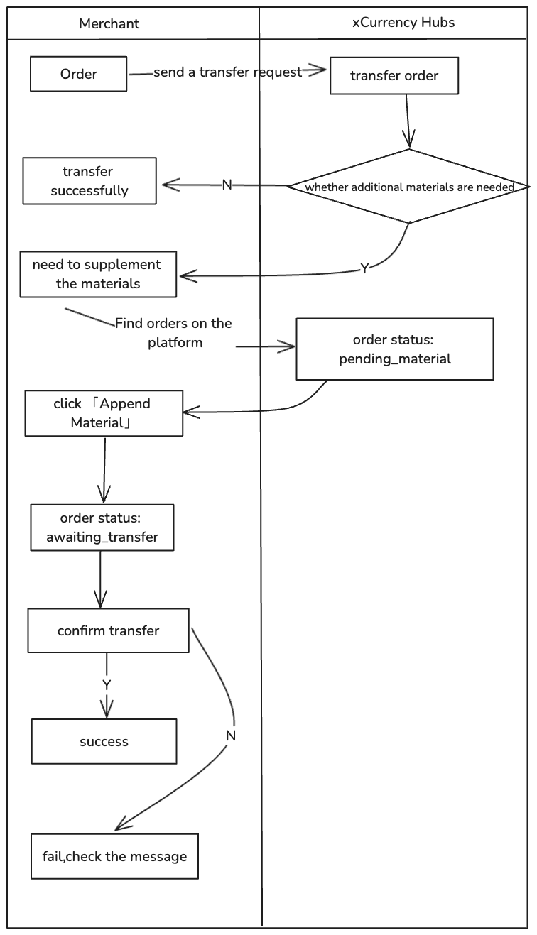
  1. Search for target order in Transfer Transaction or Search Support Docs
Image without caption
Image without caption
  1. Click 「Append Material」or button in detail
Image without caption
Image without caption
  1. Upload material and click「Confirm
Image without caption
  1. After confirm,the order changes to the Awaiting Transfer status
Image without caption
Image without caption
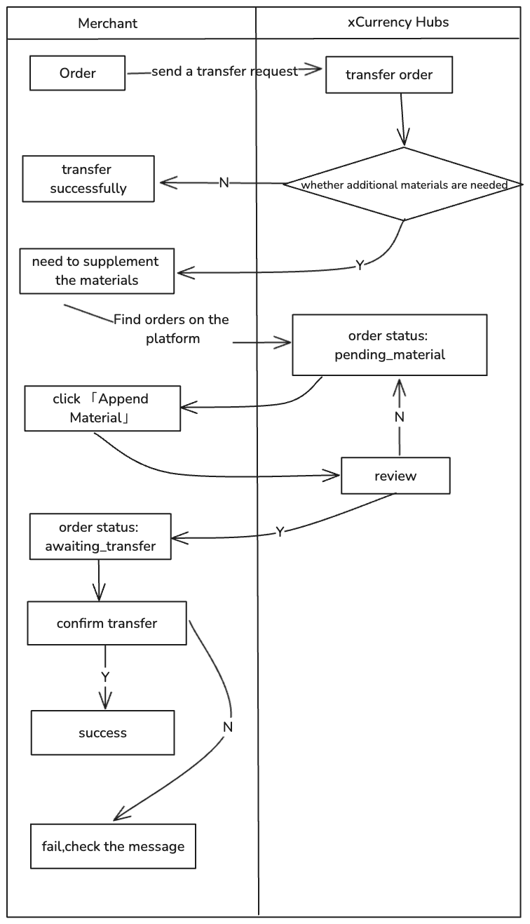
Flow Diagram:
Image without caption

Case2:Requires supplementary transaction materials

  1. Search for target order in Transfer Transaction or Search Support Docs
Image without caption
Image without caption
  1. Click 「Append Material」or button in detail
Image without caption
Image without caption
  1. Upload material and click「Confirm
Image without caption
  1. The outside 「Append Material 」button disappears and the details「Append Material 」button becomes unclickable
Image without caption
Image without caption
  1. The status of the order becomes pending, and our company needs to conduct manual review
Image without caption
5.1 When the review passed
Image without caption
5.2 When the review failed
Image without caption
Notice: You can use the Order Number batch query in Search Support Docs
Image without caption
Flow Diagram:
Image without caption

Powered by Notaku